文章采集发布
# 文章采集发布
文章采集发布分为采集规则管理,手动采集发布,自动采集发布三个部分。
## 采集规则管理
点击【创建规则管理】,可创建新的采集规则。

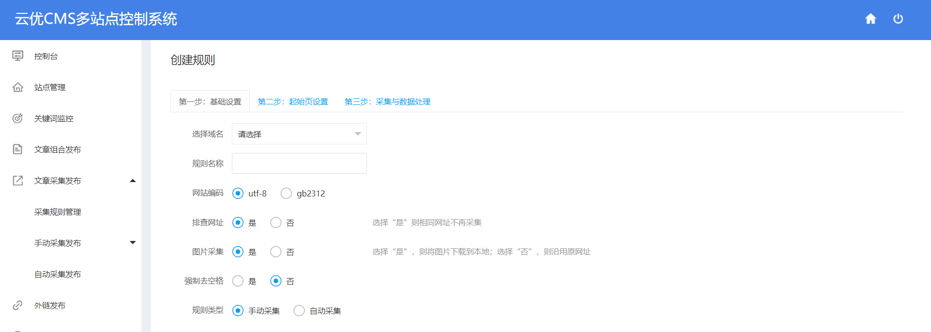
### 基础设置
首先需要选择一下域名,再填入规则名称,选择一下网站编码,再选择一下是否排查网址,是否图片采集,是否强制去空格,最后再选择一下规则类型。

### 起始页设置
可以手动输入网址进行添加,也可以点击【批量添加】,按照网址格式正确输入网址,再点击【提交】。

### 采集与数据处理
填入第一项列表范围提取:列表区域的起始标签和结束标签;规则排除的起始标签和结束标签。
填入第二项详情规则提取:标题规则的起始标签和结束标签;时间规则的起始标签和结束标签;内容规则的起始标签和结束标签。
填入数据预处理的保留标签。
保留img则采集时会保留对方图片,如果去掉img则不保留图片
all全部标签 a超链接 img图片 div层 p段落 br换行 form表单 iframe框架 object对象 script脚本 style样式 link外部样式
再填入需要替换的内容,选择一下标题替换或者内容替换。点击【测试】以后再点击【保存】。

## 手动采集发布
### 采集管理
会显示任务名称,开始时间,结束时间,失败条数,成功条数,任务状态以及操作栏。

点击【创建任务】,会弹出画框,我们需要填入任务名称,选择一下规则类型,再点击【保存】。

### 数据管理
会显示采集数据所属任务,文章标题,发布时间,采集时间,智能原创,图片处理,状态栏和操作栏。
同时可以选择一个,多个或者全选进行发布,删除,一键智能原创 (收费),一键同义词替换(免费),一键处理图片,一键替换关键词的相关操作。

### 任务管理
会显示任务名称,发布时间,域名,创建时间,待发条数,已发条数,总发条数,发布条数,推送条数等。

## 自动采集发布
自动采集发布会显示任务名称,发布域名,每天执行条数,当日任务条数,当日采集条数,当日发布条数,自动采集条数和操作栏。点击【创建】可创建新的自动采集规则。

### 采集设置
输入任务名称,选择采集规则,每日采集时间,每日采集条数,然后点击【下一步】。

### 数据处理
选择是否智能原创,是否图片处理,在内容替换处输入需要替换的内容,然后再点击【下一步】。

点击【选择图片】,会弹出选择图片的画框,点击【获取图片】,会弹出选择域名的画框,我们进行域名的选择以后,点击【下一步】,即可在相应的文件夹里获取我们需要的图片。

### 发布设置
我们需要选择一下域名,发布栏目,发布时间,填入间隔时间,选择一下是否推荐,最后再点击【保存】。
